تتيح واجهة برمجة التطبيقات File System Access API إمكانات القراءة والكتابة وإدارة الملفات. تعرَّف على كيفية استخدام Construct 3 لواجهة برمجة التطبيقات هذه.
مقدمة
(تتوفّر هذه المقالة أيضًا في شكل فيديو).
Construct 3 هو محرِّر ألعاب أنشأه الأخوان توماس وأشلي غولين. في الإصدار الثالث الحالي من محرِّر الألعاب، "[bet] على المتصفّح أن يكون نظام التشغيل الجديد" بعد إنشاء إصدارات لنظام التشغيل Windows وNW.js من قبل. يمكنك الاطّلاع على بعض الألعاب التي تم تطويرها باستخدام المحرّر من خلال استكشاف المعرض أو الاطّلاع على الجولة الإرشادية. بفضل الإمكانات الهائلة للويب، يمكنك أيضًا النقر على أيّ من أمثلة"الحصول على الإلهام" والبدء في التعديل على الفور.

واجهة برمجة التطبيقات File System Access API في Construct 3
يوفّر Construct خيار الحفظ في الملفات على الجهاز باستخدام File System Access API، بالإضافة إلى الحفظ في السحابة الإلكترونية (Google Drive وOneDrive وDropbox) وتنزيل نسخة من ملف المشروع. تُظهر الإحصاءات التي جمعها مطوّرو Construct أنّ 65% من عمليات الحفظ تتم باستخدام واجهة برمجة التطبيقات File System Access API، ما يشير إلى أنّها الواجهة التي يريد معظم العملاء استخدامها.
لحفظ البيانات، يعرض المقتطف التالي الرمز البرمجي الأصلي للحصول على FileSystemFileHandle من الطريقة showSaveFilePicker()، والتي تُستخدَم بعد ذلك لحفظ البيانات الفعلية. يستخدم Construct مَعلمة الخيارات id. يمكن تحديد الحقل id لاقتراح الدليل الذي يتم فتح أداة اختيار الملفات فيه. من خلال تحديد id، يمكن للمتصفح تذكُّر أدلة مختلفة لأرقام تعريف مختلفة، ما يؤدي إلى بدء مربّع الحوار بشكلٍ متسق في الدليل نفسه استنادًا إلى رقم التعريف. على سبيل المثال، يمكن فتح ملفات المستويات في Documents/levels/، في حين يمكن فتح ملفات النسيج في Images/textures/. المعلمة types هي صفيف من أنواع الملفات المتوافقة مع description مرئية للمستخدِم ومُترجَمة وعنصر accept يطلب من نظام التشغيل قبول ملفات .c3p فقط التي تحمل نوع MIME application/x-construct3-project في البداية.
let fileHandle = null;
try {
fileHandle = await window["showSaveFilePicker"]({
id: "save-project-file",
types: [
{
description: lang("ui.project-file-picker.c3-single-file-project"),
accept: {
"application/x-construct3-project": [".c3p"],
},
},
],
});
} catch (err) {
// Assume user cancelled, or permission otherwise denied.
return;
}
تبيّن لفريق Construct أنّ العمل على الملفات في نظام ملفات المستخدم يكون بسيطًا جدًا. وتعمل هذه التطبيقات بالطريقة نفسها التي تعمل بها تطبيقات الكمبيوتر المكتبي التقليدية، ويمكن دمجها بسهولة مع البرامج الأخرى. على سبيل المثال، برامج احتياطية يمكنها إنشاء نُسخ احتياطية من ملفات المستخدمين، أو لإرسال العمل بسهولة إلى أماكن أخرى، أو لتعديل الملفات باستخدام أدوات خارجية. وتستخدم هذه التطبيقات أيضًا File System Access API لاستخدامات أخرى مختلفة، مثل اختيار مجلد احتياطي أو استيراد مواد عرض مثل الصور المتحركة.
التعامل مع الملفات والمجلدات الكبيرة
يعمل بعض عملاء Construct مع مشاريع كبيرة جدًا تبلغ حجمها مئات الميغابايت. إنّ حفظ هذا الكمّ الكبير من العمل في ملف واحد بطيء جدًا، ناهيك عن تحميله إلى خدمة على السحابة الإلكترونية. تتيح واجهة برمجة التطبيقات File System Access API للمستخدمين المتقدّمين العمل مع مجلد محلي يتضمّن جميع مواد العرض في ملفات منفصلة. يتيح ذلك عمليات حفظ سريعة جدًا، لأنّه لا يلزم تعديل سوى الملفات التي تم تغييرها.
المتابعة من حيث توقفت
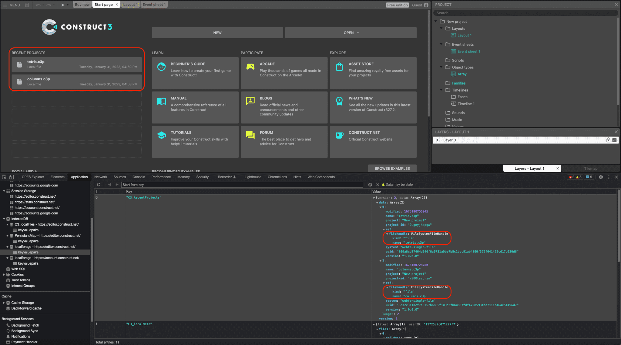
يمكن تسلسل معرّفات الملفات والأدلة إلى IndexedDB، ما يسمح لخدمة Construct بتوفير قائمة بالمشاريع الأخيرة التي يتم الاحتفاظ بها على مستوى الجلسات، حتى يتمكّن المستخدمون من الوصول إلى الملف أو المجلد نفسه مرة أخرى، ما يشكّل راحة كبيرة للمستخدم. في الواقع، يتم فتح حوالي% 30 من جميع المشاريع التي يتم فتحها في Construct بهذه الطريقة. تعرض لقطة الشاشة التالية مشروعَين حديثَين، tetris.c3p وcolumns.c3p، وفي نافذة "أدوات المطوّر"، عناصر FileSystemFileHandle المقابلة التي تم تسلسلها في جدول IndexedDB.

دمج السحب والإفلات
تتكامل واجهة برمجة التطبيقات File System Access API أيضًا مع واجهة Drag and Drop API، ما يتيح للمستخدم سحب ملفات .c3p وإفلاتها في التطبيق. يمكن بعد ذلك لـ Construct الحصول على FileSystemFileHandle من خلال الطريقة getAsFileSystemHandle() في عنصر DataTransferItem، ما يعني أنّه يمكن تعديل الملفات التي يتم فتحها بهذه الطريقة وحفظها على الفور، بدون الحاجة إلى الانتقال إلى مربّع حوار منفصل لحفظ الملفات.
إصدار NW.js المتوقّف
في السابق، كان لدى الفريق إصدار NW.js من Construct كان يحتاج إلى صيانة وتحديث بشكل منفصل للوصول إلى الملفات المحلية. بعد أن أضاف Chromium واجهة برمجة التطبيقات File System Access API في الإصدار 84، نفّذ مطوّرو Construct واجهة برمجة التطبيقات في عام 2020، ونتيجةً لذلك، تم إيقاف إصدار NW.js واستخدام المتصفّح حصريًا على جميع المنصات. ويؤدي ذلك إلى تبسيط عملية التطوير وتجنُّب الحاجة إلى تجميع محرك المتصفّح مع التطبيق.
الاستنتاجات
يستخدم Construct بشكل كبير طرق الاختيار الثلاث showOpenFilePicker() وshowSaveFilePicker() وshowOpenDirectoryPicker() على التوالي، وذلك لفائدة المستخدمين الذين تعلموا الاعتماد على طريقة العمل هذه مع Construct. كميزة إضافية، يستخدم Construct أيضًا File Handling API، ما يسمح لـ Construct 3 بتسجيل نفسه كمعالج ملفات (تلقائي) لملفات .c3p. وهذا يعني أنّه يمكن للمستخدم النقر مرّتين أو النقر بزر الماوس الأيمن وفتح ملفات اللعبة باستخدام Construct 3 مباشرةً من مستكشف الملفات في نظام التشغيل. تعتمد Construct على الويب بالكامل، لذا فهي تستخدم الكثير من واجهات برمجة تطبيقات المتصفّحات الحديثة الأخرى، مثل WebGL وWeb Audio وWeb Workers وWebAssembly وWebRTC للألعاب المتعدّدة اللاعبين وLocal Font Access وWebCodecs لمنتجها الجديد للرسوم المتحركة وغير ذلك. كان هدفهم دائمًا الاستفادة إلى أقصى حد من منصة الويب وإظهار مدى روعة المنتجات التي يمكن إنشاؤها باستخدامها، لذا احرص على تجربة الجولة الإرشادية وإنشاء ألعابك الخاصة.