Interfejs File System Access API umożliwia odczyt, zapis i zarządzanie plikami. Dowiedz się, jak Construct 3 korzysta z tego interfejsu API.
Wprowadzenie
(Ten artykuł jest też dostępny w formie filmu).
Construct 3 to edytor gier stworzony przez braci Thomasa i Ashley Gullenów. W przypadku obecnej trzeciej wersji edytora gier obaj „stawiają na przeglądarkę jako nowy system operacyjny”, ponieważ wcześniej korzystali z Windowsa i NW.js. Możesz zapoznać się z niektórymi grami stworzonymi za pomocą edytora, przeglądając prezentację lub korzystając z oprowadzania. Dzięki supermocom internetu możesz też kliknąć dowolny z przykładów w sekcji „Zainspiruj się” i od razu rozpocząć edycję.

Interfejs File System Access API w Construct 3
Construct umożliwia zapisywanie plików lokalnych za pomocą interfejsu File System Access API, a także zapisywanie w chmurze (Dysk Google, OneDrive, Dropbox) i pobieranie kopii pliku projektu. Z danych zebranych przez deweloperów Construct wynika, że 65% zapisów jest wykonywanych za pomocą interfejsu File System Access API, co pokazuje, że jest to preferowana metoda dla większości klientów.
Aby zapisać, ten fragment kodu pokazuje oryginalny kod produkcyjny służący do uzyskiwania wartości FileSystemFileHandle z metody showSaveFilePicker(), która służy do zapisywania rzeczywistych danych. Konstrukcja korzysta z parametru id options. Pole id może zawierać sugestię katalogu, w którym otwiera się selektor plików. Dzięki temu przeglądarka może zapamiętać różne katalogi dla różnych identyfikatorów, co pozwala otwierać okno dialogowe w tym samym katalogu w zależności od identyfikatora.id Przykładowo pliki poziomów mogą otwierać się w programie Documents/levels/, a pliki tekstur w programie Images/textures/. Parametr types to tablica obsługiwanych typów plików z lokalizowanymi wizualizacjami dla użytkownika description oraz obiektem accept, który informuje system operacyjny, aby początkowo akceptował tylko pliki .c3p o typie MIME application/x-construct3-project.
let fileHandle = null;
try {
fileHandle = await window["showSaveFilePicker"]({
id: "save-project-file",
types: [
{
description: lang("ui.project-file-picker.c3-single-file-project"),
accept: {
"application/x-construct3-project": [".c3p"],
},
},
],
});
} catch (err) {
// Assume user cancelled, or permission otherwise denied.
return;
}
Zespół Construct stwierdził, że praca z plikami w systemie plików użytkownika jest bardzo intuicyjna. Działa podobnie jak tradycyjne aplikacje komputerowe i łatwo integruje się z innym oprogramowaniem. Może to być na przykład oprogramowanie do tworzenia kopii zapasowych, które umożliwia tworzenie kopii zapasowych plików użytkowników, łatwe wysyłanie pracy do innych miejsc lub edytowanie plików za pomocą zewnętrznych narzędzi. Interfejs File System Access API jest też używany do różnych innych zastosowań, takich jak wybór folderu kopii zapasowej czy importowanie zasobów, np. animacji.
Praca z dużymi plikami i folderami
Niektórzy klienci Construct pracują nad bardzo dużymi projektami o wielkości setek megabajtów. Zapisywanie tak dużej ilości danych w pojedynczym pliku jest bardzo powolne, a co dopiero przesłanie go do usługi w chmurze. Interfejs API dostępu do systemu plików umożliwia zaawansowanym użytkownikom pracę z folderem lokalnym, w którym znajdują się wszystkie zasoby w osobnych plikach. Umożliwia to bardzo szybkie zapisywanie, ponieważ trzeba zaktualizować tylko zmienione pliki.
Kontynuacja od miejsca, w którym przerwano
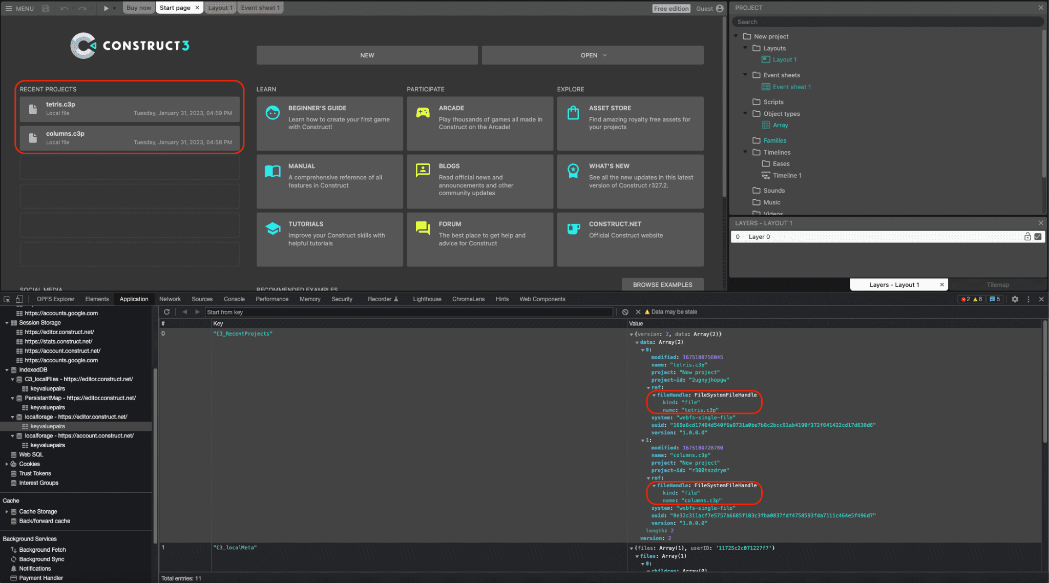
Zarówno uchwyty plików, jak i katalogów mogą być serializowane do IndexedDB, co pozwala Construct udostępniać listę ostatnich projektów, która jest przechowywana w całości sesji, dzięki czemu użytkownicy mogą ponownie uzyskać dostęp do tego samego pliku lub folderu. W ten sposób otwiera się około 30% wszystkich projektów w Construct. Na tym zrzucie ekranu widać 2 ostatnie projekty (tetris.c3p i columns.c3p), a w oknie Narzędzia dla deweloperów – odpowiadające im obiekty FileSystemFileHandle zaserializowane w tabeli IndexedDB.

Integracja z przeciąganiem i upuszczaniem
Interfejs File System Access API jest też zintegrowany z interfejsem Drag and Drop API, dzięki czemu użytkownik może przeciągać i upuszczać pliki .c3p do aplikacji. Konstrukt może następnie za pomocą metody getAsFileSystemHandle() obiektu DataTransferItem uzyskać FileSystemFileHandle, co oznacza, że pliki otwarte w ten sposób można edytować i zapisywać od razu, bez konieczności otwierania osobnego okna dialogowego zapisu pliku.
Wycofany kompilowany kod NW.js
Wcześniej zespół używał wersji NW.js pakietu Construct, która wymagała osobnego utrzymywania i aktualizowania, aby mieć dostęp do plików lokalnych. Gdy Chromium dodało obsługę interfejsu File System Access API w wersji 84, deweloperzy Construct wprowadzili ten interfejs API w 2020 roku. W efekcie mogli wycofać wersję NW.js i wykorzystywać przeglądarkę wyłącznie na wszystkich platformach. Upraszcza to proces tworzenia i eliminuje konieczność dołączania silnika przeglądarki do aplikacji.
Podsumowanie
Construct intensywnie korzysta z 3 metod selektora: showOpenFilePicker(), showSaveFilePicker() i showOpenDirectoryPicker(), co jest korzystne dla użytkowników, którzy przyzwyczaili się do tego sposobu pracy z Construct. Dodatkowo Construct używa też interfejsu File Handling API, który pozwala mu zarejestrować się jako (domyślny) moduł obsługi plików .c3p. Oznacza to, że użytkownik może dwukrotnie kliknąć lub kliknąć prawym przyciskiem myszy i otworzyć pliki gry za pomocą Construct 3 bezpośrednio z eksploratora plików systemu operacyjnego. Konstrukcja jest całkowicie oparta na Internecie i korzysta z wielu innych nowoczesnych interfejsów API przeglądarki, takich jak WebGL, Web Audio, Web Workers, WebAssembly, WebRTC do gier wieloosobowych, Local Font Access, WebCodecs do nowego produktu do animacji i wielu innych. Ich celem zawsze było pełne wykorzystanie możliwości platformy internetowej i pokazywanie, jak można tworzyć na jej podstawie świetne produkty. Dlatego wypróbuj ich oprowadzoną wycieczkę i twórz własne gry.