檔案系統存取 API 可提供讀取、寫入和檔案管理功能。瞭解 Construct 3 如何使用這個 API。
簡介
(這篇文章也有影片版)。
Construct 3 是 Thomas 和 Ashley Gullen兄弟開發的遊戲編輯器。在目前的第三版遊戲編輯器中,這兩個編輯器在先前為 Windows 和 NW.js 建構後,就完全「將瀏覽器視為新的作業系統」。您可以探索展示區或完成導覽,瞭解如何使用編輯器開發遊戲。多虧了網路的強大功能,你也可以直接點選任何「獲得靈感」範例,立即開始編輯。

Construct 3 中的 File System Access API
Construct 提供的選項包括使用 File System Access API 儲存至本機檔案,以及雲端儲存 (Google 雲端硬碟、OneDrive、Dropbox) 和下載專案檔案副本。根據 Construct 開發人員收集到的統計資料,65% 的儲存作業都是使用 File System Access API 完成,這表示這是大多數客戶想要使用的 API。
如要儲存,請參閱下列程式碼片段,瞭解如何從 showSaveFilePicker() 方法取得 FileSystemFileHandle,然後儲存實際資料。建構函式會使用 id 選項參數。您可以指定 id 欄位,建議檔案選擇器開啟的目錄。指定 id 後,瀏覽器就能記住不同 ID 的不同目錄,並根據 ID 在相同目錄中一致地啟動對話方塊。舉例來說,您可以在 Documents/levels/ 中開啟層級檔案,而在 Images/textures/ 中開啟紋理檔案。types 參數是支援的檔案類型陣列,其中包含經過本地化的使用者視覺化 description,以及 accept 物件,可告知作業系統一開始只接受 MIME 類型為 application/x-construct3-project 的 .c3p 檔案。
let fileHandle = null;
try {
fileHandle = await window["showSaveFilePicker"]({
id: "save-project-file",
types: [
{
description: lang("ui.project-file-picker.c3-single-file-project"),
accept: {
"application/x-construct3-project": [".c3p"],
},
},
],
});
} catch (err) {
// Assume user cancelled, or permission otherwise denied.
return;
}
Construct 團隊發現,在使用者的檔案系統中處理檔案非常直覺。運作方式與傳統桌面應用程式類似,且可輕鬆整合其他軟體。例如備份軟體,可備份使用者的檔案,或輕鬆將工作傳送到其他位置,或使用外部工具編輯檔案。他們也會使用 File System Access API 執行其他用途,例如選取備份資料夾或匯入動畫等資產。
使用大型檔案和資料夾
Construct 的部分客戶處理的專案規模非常大,有數百 MB 之譜。將這麼大量的工作儲存至單一檔案的速度非常慢,更不用說上傳至雲端服務。有了 File System Access API,進階使用者就能使用本機資料夾,並在個別檔案中存放所有資產。這樣一來,系統只需更新變更過的檔案,就能快速儲存。
繼續瀏覽先前安裝的應用程式
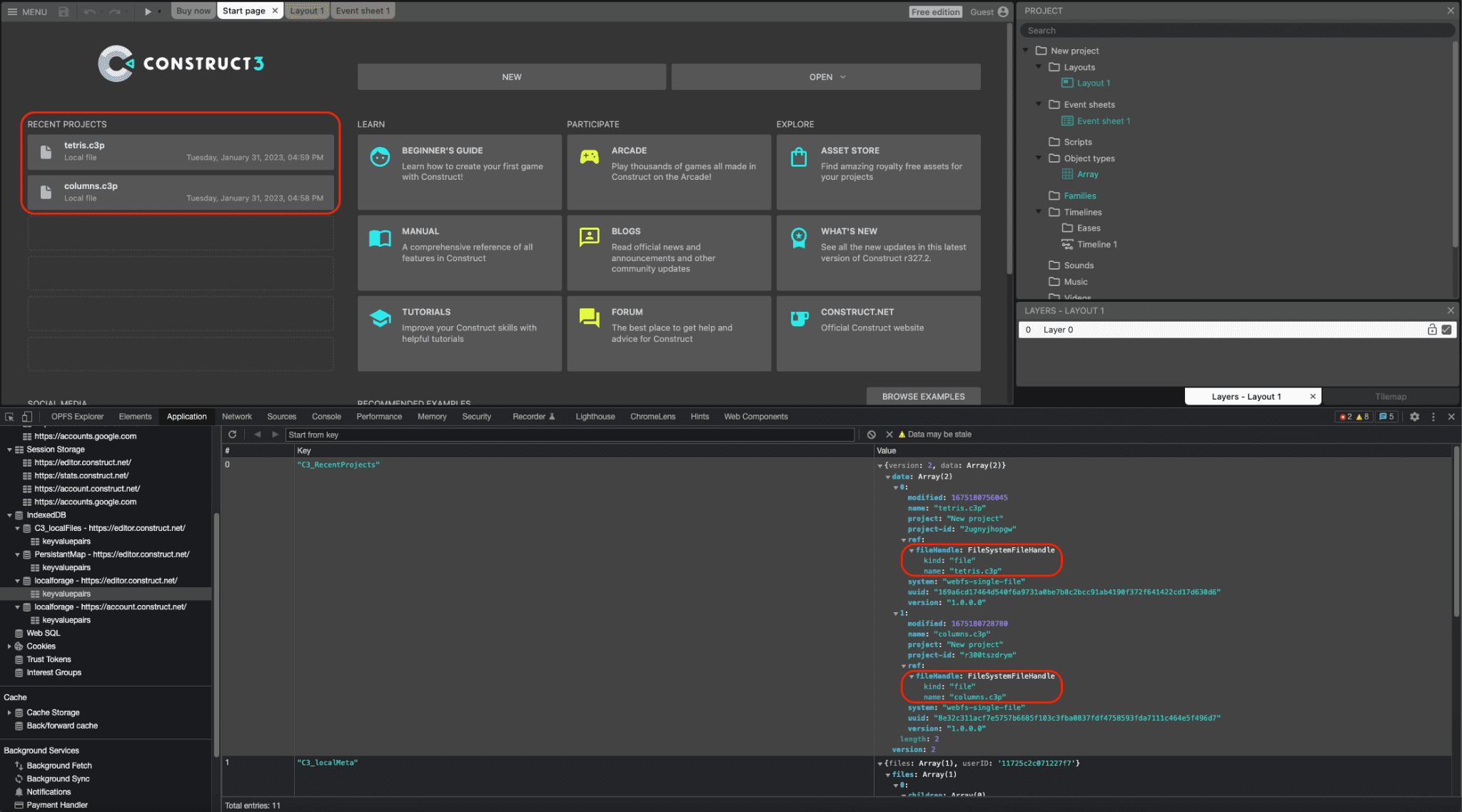
檔案和目錄句柄皆可序列化至 IndexedDB,讓 Construct 提供在各個工作階段持續存在的近期專案清單,方便使用者再次存取相同的檔案或資料夾。事實上,在 Construct 中開啟的所有專案中,約有 30% 是透過這種方式開啟。下圖顯示兩個近期專案:tetris.c3p 和 columns.c3p,以及在 DevTools 視窗中,對應的 FileSystemFileHandle 物件在 IndexedDB 表格中序列化。

拖曳式整合
File System Access API 也整合了 Drag and Drop API,因此使用者可以將 .c3p 檔案拖曳至應用程式。建構函式可以透過 DataTransferItem 物件的 getAsFileSystemHandle() 方法取得 FileSystemFileHandle,這表示以這種方式開啟的檔案可以立即編輯及儲存,不必透過個別的檔案儲存對話方塊。
已淘汰的 NW.js 版本
先前,團隊有一個 NW.js 版本的 Construct,需要另外維護及更新才能存取本機檔案。在 Chromium 84 版中加入對 File System Access API 的支援後,Construct 開發人員在 2020 年實作 API,並因此能夠淘汰 NW.js 建構,並在所有平台上專門使用瀏覽器。這麼做可簡化開發作業,並避免將瀏覽器引擎與應用程式一起打包。
結論
Construct 會大量使用三種 Picker 方法 (showOpenFilePicker()、showSaveFilePicker() 和 showOpenDirectoryPicker()),以便為已學會以這種方式使用 Construct 的使用者提供便利。另外,Construct 也使用 File Handling API,可讓 Construct 3 將自身註冊為 .c3p 檔案的 (預設) 檔案處理常式。也就是說,使用者可以直接在作業系統的檔案總管中,按兩下或按一下滑鼠右鍵,使用 Construct 3 開啟遊戲檔案。Construct 完全採用網路技術,因此使用許多其他新式瀏覽器 API,例如 WebGL、Web Audio、Web Workers、WebAssembly、WebRTC (用於多人遊戲)、Local Font Access、WebCodecs (用於新動畫產品) 等等。他們的目標一直是充分運用網路平台,並展示如何在該平台上建立出色的產品,因此請務必試試他們的導覽功能,並自行建立遊戲。