ใช้แผงประสิทธิภาพของเครื่องมือสำหรับนักพัฒนาเว็บใน Chrome เพื่อสร้างโปรไฟล์แอป Angular

Andrés Olivares
Andrés Olivares
Pawel Kozlowski
Pawel Kozlowski

เฟรมเวิร์กของเว็บ เช่น Angular, React, Vue และ Svelte ช่วยให้การเขียนและดูแลเว็บแอปพลิเคชันที่ซับซ้อนในวงกว้างเป็นเรื่องง่ายขึ้น

อย่างไรก็ตาม เฟรมเวิร์กเหล่านี้จะเพิ่มเลเยอร์การแยกข้อมูลไว้เหนือโมเดลแอปพลิเคชันของเบราว์เซอร์ ในความเป็นจริงแล้ว โค้ดที่นักพัฒนาซอฟต์แวร์เขียนโดยใช้การแยกส่วนเหล่านี้มักจะถูกแปลงเป็นโค้ดที่อ่านไม่ได้ ย่อขนาด และรวมเป็นแพ็กเกจ ด้วยเหตุนี้ การใช้ประโยชน์จากความสามารถของ DevTools อย่างเต็มที่เพื่อแก้ไขข้อบกพร่องและสร้างโปรไฟล์แอปเหล่านี้จึงอาจเป็นเรื่องท้าทายสำหรับนักพัฒนาแอป

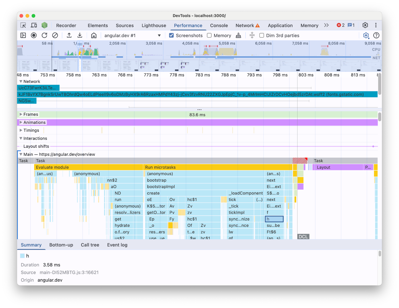
ตัวอย่างเช่น เมื่อทำโปรไฟล์แอปพลิเคชัน Angular ด้วยแผงประสิทธิภาพในเครื่องมือสำหรับนักพัฒนาเว็บ คุณจะเห็นสิ่งต่อไปนี้

มุมมองการติดตามแผงประสิทธิภาพที่แสดงไทม์ไลน์ของการโหลดหน้าเว็บที่ได้จากแอป Angular โดยจะเน้นที่เลนว่ายของเทรดหลักที่ขยายแล้ว ซึ่งแสดงแผนภูมิเปลวเพลิงของการเรียก JavaScript ที่มีชื่อย่อ
มุมมองการติดตามแผงประสิทธิภาพ

การแสดงข้อมูลในลักษณะนี้อาจทำให้ระบุคอขวดด้านประสิทธิภาพในโค้ดเบสได้ยาก เนื่องจากไม่มีบริบทของโครงสร้างเฟรมเวิร์ก และข้อมูลส่วนใหญ่ที่แสดงอยู่ในรูปแบบของโค้ดที่ย่อ นอกจากนี้ ยังแยกความแตกต่างระหว่างกิจกรรมที่เกี่ยวข้องโดยตรงกับโค้ดที่คุณเขียน รายละเอียดภายในของเฟรมเวิร์ก และโค้ดของบุคคลที่สามอื่นๆ ที่อาจทำงานในหน้าเดียวกันได้ยากด้วย

แรงจูงใจที่พบบ่อยสำหรับผู้เขียนเฟรมเวิร์กและการแยกส่วนคือการติดตั้งใช้งานส่วนขยาย DevTools ของตนเองซึ่งแสดงข้อมูลการจัดทำโปรไฟล์ในแง่ของแนวคิดเฟรมเวิร์ก เครื่องมือเหล่านี้มีประโยชน์มากเมื่อแก้ไขข้อบกพร่องและสร้างโปรไฟล์แอปพลิเคชันที่สร้างด้วยเฟรมเวิร์กที่เฉพาะเจาะจง อย่างไรก็ตาม คุณมักจะพบว่าจำเป็นต้องเชื่อมโยงข้อมูลเฟรมเวิร์กในโปรไฟล์เลอร์ของเฟรมเวิร์กเองกับข้อมูลรันไทม์ของเบราว์เซอร์ในแผงประสิทธิภาพของเครื่องมือสำหรับนักพัฒนาเว็บ การมีแหล่งข้อมูล 2 แหล่งนี้แยกกันในเครื่องมืออิสระทำให้การระบุและแก้ไขคอขวดเป็นเรื่องยาก โดยเฉพาะอย่างยิ่งเมื่อแอปพลิเคชันมีความซับซ้อนมากขึ้น ต่อไปนี้คือตัวอย่างการแสดงภาพโปรไฟล์ใน Profiler ของ Angular DevTools

แท็บ Profiler ใน Angular DevTools แสดงกราฟเปลวไฟของรันไทม์ของแอป Angular รายการที่ประกอบเป็นกราฟเปลวไฟมีป้ายกำกับที่อ่านได้และชวนให้นึกถึงชื่อคอมโพเนนต์ Angular
โปรไฟล์เครื่องมือสำหรับนักพัฒนาเว็บของ Angular

ในอุดมคติแล้ว นักพัฒนาซอฟต์แวร์ควรมีมุมมองที่แสดงแหล่งข้อมูลทั้ง 2 แหล่งร่วมกันในบริบทเดียวกันซึ่งเชื่อมโยงกับไทม์ไลน์เดียวกัน

ด้วยเหตุนี้ เราจึงร่วมมือกับทีม Angular เพื่อนำข้อมูลรันไทม์ของ Angular มาไว้ในแผงประสิทธิภาพโดยใช้ API ความสามารถในการขยายของแผงประสิทธิภาพ ในโพสต์นี้ เราจะมาดูว่า API ทำอะไรได้บ้างและมีการใช้ API ในเฟรมเวิร์ก Angular เพื่อให้บรรลุเป้าหมายนี้ได้อย่างไร การติดตั้งใช้งานนี้สามารถใช้เป็นตัวอย่างสำหรับเฟรมเวิร์กและการแยกส่วนอื่นๆ ที่ต้องการปรับปรุงประสบการณ์การใช้งานของนักพัฒนาซอฟต์แวร์ด้วยการวัดเครื่องมือของตนเองและช่วยนักพัฒนาซอฟต์แวร์ที่ใช้เครื่องมือสำหรับนักพัฒนาเว็บใน Chrome

API ความสามารถในการขยายแผงประสิทธิภาพคืออะไร

API ช่วยให้คุณเพิ่มรายการเวลาของคุณเองลงในการติดตามแผงประสิทธิภาพภายในไทม์ไลน์เดียวกันกับข้อมูลเบราว์เซอร์อื่นๆ ได้ คุณทำได้ 2 วิธีดังนี้

  • User Timing API
  • console.timeStamp API

User Timing API

คุณใช้ performance.mark และ performance.measure เพื่อเพิ่มรายการได้ดังนี้


// Mark used to represent the start of some activity you want to measure.
// In this case, the rendering of a component.
const renderStart = performance.now();

// ... later in your code

performance.measure("Component rendering", {
  start: renderStart,
  detail: {
    devtools: {
      dataType: "track-entry",
      track: "Components",
      color: "secondary",
      properties: [
        ["Render reason", "Props changed"],
        ["Priority", "low"]
      ],
    }
  }
});

ซึ่งจะส่งผลให้แทร็กคอมโพเนนต์เพิ่มลงในไทม์ไลน์พร้อมการวัดผลดังนี้

มุมมองการติดตามของแผงประสิทธิภาพ โดยจะมุ่งเน้นที่แทร็กที่กำหนดเองแบบขยายที่เรียกว่า "คอมโพเนนต์" ซึ่งมีการวัดผลที่เรียกว่า "การแสดงผลคอมโพเนนต์"
แทร็กที่กำหนดเองในแผงประสิทธิภาพ

API นี้ช่วยให้คุณเพิ่มรายการลงในบัฟเฟอร์ไทม์ไลน์ประสิทธิภาพ พร้อมทั้งแสดงรายการเหล่านั้นใน UI ของแผงประสิทธิภาพของเครื่องมือสำหรับนักพัฒนาเว็บได้ด้วย

ดูข้อมูลเพิ่มเติมเกี่ยวกับ API นี้และออบเจ็กต์ devtools ในเอกสาร

console.timeStamp API

API นี้เป็นทางเลือกที่มีน้ำหนักเบาแทน User Timing API จากตัวอย่างเดิม คุณอาจมี


// Mark used to represent the start of some activity you want to measure.
// In this case, the rendering of a component.
const renderStart = performance.now();

// ... later in your code

console.timeStamp(
"Component rendering",
/* start time */ renderStart,
/* end time (current time) */ undefined,
/* track name */ "Components",
 /* track group name */ undefined,
 /* color */ "secondary"
);

API นี้มีวิธีการที่มีประสิทธิภาพสูงในการวัดประสิทธิภาพของแอปพลิเคชัน ซึ่งแตกต่างจากทางเลือกของ User Timing API ตรงที่ไม่ได้สร้างข้อมูลที่บัฟเฟอร์ไว้ API นี้จะเพิ่มข้อมูลลงในแผง **ประสิทธิภาพ** ใน DevTools เท่านั้น ซึ่งหมายความว่าเมื่อ DevTools ไม่ได้บันทึกการติดตาม การเรียก API จะไม่ดำเนินการใดๆ (ไม่มีการดำเนินการใดๆ) ซึ่งทำให้เร็วขึ้นอย่างมากและเหมาะสำหรับเส้นทางด่วนที่ไวต่อประสิทธิภาพ การเลือกใช้อาร์กิวเมนต์ตำแหน่งแทนออบเจ็กต์ที่มีพารามิเตอร์การปรับแต่งทั้งหมดก็มีจุดประสงค์เพื่อรักษาให้ API มีขนาดเล็กที่สุดเท่าที่จะเป็นไปได้

ดูข้อมูลเพิ่มเติมเกี่ยวกับการใช้ console.timeStamp เพื่อขยายแผงประสิทธิภาพและพารามิเตอร์ที่คุณส่งได้ในเอกสาร

วิธีที่ Angular ผสานรวม API ความสามารถในการขยายของเครื่องมือสำหรับนักพัฒนาเว็บ

เราจะมาดูวิธีที่ทีม Angular ใช้ Extensibility API เพื่อผสานรวมกับเครื่องมือสำหรับนักพัฒนาเว็บใน Chrome

หลีกเลี่ยงค่าใช้จ่ายเพิ่มเติมด้วย console.timestamp

การตรวจสอบของ Angular ด้วย API ความสามารถในการขยายแผงประสิทธิภาพพร้อมใช้งานแล้วตั้งแต่เวอร์ชัน 20 ระดับความละเอียดที่ต้องการสำหรับข้อมูลประสิทธิภาพในเครื่องมือสำหรับนักพัฒนาเว็บต้องใช้ API ที่รวดเร็ว ดังนั้นคำขอ Pull (60217) ที่เพิ่มการวัดจึงเลือกใช้ API console.timeStamp ซึ่งจะช่วยป้องกันไม่ให้ประสิทธิภาพรันไทม์ของแอปพลิเคชันได้รับผลกระทบจากค่าใช้จ่ายที่อาจเกิดขึ้นของ Profiling API

ข้อมูลที่วัด

เพื่อให้เห็นภาพที่ชัดเจนว่าโค้ด Angular ทำงานอย่างไรและเหตุใดจึงทำงานตั้งแต่แรก เราจึงติดตั้งเครื่องมือในหลายส่วนของไปป์ไลน์การเริ่มต้นและการแสดงผล ซึ่งรวมถึง

  • การเริ่มต้นแอปพลิเคชันและคอมโพเนนต์
  • การสร้างและอัปเดตคอมโพเนนต์
  • การดำเนินการ Listener เหตุการณ์และฮุกวงจร
  • และอื่นๆ อีกมากมาย (เช่น การสร้างคอมโพเนนต์แบบไดนามิกและการเลื่อนการแสดงผลบล็อก)

การเขียนโค้ดสี

การกำหนดรหัสสีใช้เพื่อส่งสัญญาณให้นักพัฒนาซอฟต์แวร์ทราบเกี่ยวกับหมวดหมู่ของรายการการวัดที่เฉพาะเจาะจง เช่น สีที่ใช้สำหรับรายการที่ทำเครื่องหมายการดำเนินการของโค้ด TypeScript ที่นักพัฒนาซอฟต์แวร์เขียนขึ้นจะแตกต่างจากสีที่ใช้สำหรับโค้ดที่คอมไพเลอร์ Angular สร้างขึ้น

ในภาพหน้าจอต่อไปนี้ คุณจะเห็นว่าการดำเนินการนี้ส่งผลให้เกิดจุดแรกเข้า (เช่น การตรวจหาการเปลี่ยนแปลงและการประมวลผลคอมโพเนนต์) เป็นสีน้ำเงิน โค้ดที่สร้างขึ้นเป็นสีม่วง และโค้ด TypeScript (เช่น ตัวตรวจหาเหตุการณ์และ Hook) ที่แสดงเป็นสีเขียว

มุมมองการติดตามของแผงประสิทธิภาพ โดยจะเน้นที่แทร็กที่กำหนดเองแบบขยายที่ชื่อ "Angular" ซึ่งมี Flame Chart พร้อมการวัดที่มีสีต่างๆ ซึ่งแสดงกิจกรรมรันไทม์ของแอป Angular ในลักษณะที่เป็นมิตรกับนักพัฒนาแอป
การเขียนโค้ดสีในแผงประสิทธิภาพ

โปรดทราบว่าอาร์กิวเมนต์สีที่ส่งไปยัง API ไม่ใช่ค่าสี CSS แต่เป็นโทเค็นเชิงความหมายที่แมปกับสีที่ตรงกับ UI ของ DevTools ค่าที่เป็นไปได้คือ primary, secondary และ tertiary, พร้อมด้วยตัวแปร -dark และ -light ที่เกี่ยวข้อง รวมถึงสี error

แทร็ก

ในขณะที่เขียนบทความนี้ ระบบจะเพิ่มข้อมูลรันไทม์ของ Angular ทั้งหมดลงในแทร็กเดียวกัน (มีป้ายกำกับว่า "🅰️ Angular") อย่างไรก็ตาม คุณสามารถเพิ่มหลายแทร็กลงในร่องรอย และแม้แต่จัดกลุ่มแทร็กได้ ตัวอย่างเช่น หากมีการเรียก console.timeStamp API ดังนี้

console.timeStamp("Component 1", componentStart1, componentEnd1, "Components", "Client", "primary");
console.timeStamp("Component 2", componentStart2, componentEnd2, "Components", "Client", "primary");
console.timeStamp("Hook 1", hookStart, hookEnd, "Hooks", "Client", "primary");
console.timeStamp("Fetch data base", fetchStart, fetchEnd, "Server", "primary");

คุณจะเห็นข้อมูลที่จัดระเบียบเป็นแทร็กในลักษณะต่อไปนี้

มุมมองการติดตามของแผงประสิทธิภาพ โดยมุ่งเน้นที่แทร็กที่กำหนดเองที่ขยายหลายรายการ ซึ่งแต่ละรายการมีการวัดผลที่แตกต่างกันภายใน
แทร็กที่กำหนดเองหลายรายการในแผงประสิทธิภาพ

การใช้แทร็กแยกกันจะมีประโยชน์ เช่น เมื่อคุณมีกิจกรรมแบบอะซิงโครนัส งานหลายอย่างที่ทำงานแบบคู่ขนาน หรือเพียงแค่กลุ่มกิจกรรมที่แตกต่างกันมากพอที่จะแยกออกเป็นส่วนต่างๆ ของ UI

เหตุใดจึงสำคัญต่อนักพัฒนา Angular

เป้าหมายของการผสานรวมโดยตรงนี้คือการมอบประสบการณ์การวิเคราะห์ประสิทธิภาพที่ครอบคลุมและใช้งานง่ายยิ่งขึ้น การแสดงข้อมูลประสิทธิภาพภายในของ Angular โดยตรงภายในแผง **ประสิทธิภาพ** จะช่วยให้นักพัฒนาซอฟต์แวร์ได้รับสิ่งต่อไปนี้

  • การมองเห็นที่ดียิ่งขึ้น: ทำให้เหตุการณ์ด้านประสิทธิภาพเฉพาะ Angular เช่น การแสดงผลคอมโพเนนต์ รอบการตรวจหาการเปลี่ยนแปลง และอื่นๆ ปรากฏในไทม์ไลน์ของเบราว์เซอร์ที่กว้างขึ้น
  • ความเข้าใจที่ดีขึ้น: ข้อมูลที่อิงตามบริบทเกี่ยวกับกระบวนการภายในของ Angular จะช่วยให้คุณระบุคอขวดด้านประสิทธิภาพได้อย่างมีประสิทธิภาพมากขึ้น

การเปิดใช้การผสานรวม

การใช้งาน Extensibility API พร้อมให้ใช้งานอย่างเป็นทางการในบิลด์การพัฒนาตั้งแต่ Angular เวอร์ชัน 20 เป็นต้นไป หากต้องการเปิดใช้ คุณต้องเรียกใช้ยูทิลิตีส่วนกลาง `ng.enableProfiling()` ในแอปหรือในคอนโซลเครื่องมือสำหรับนักพัฒนาเว็บ ดูข้อมูลเพิ่มเติมเกี่ยวกับการผสานรวมได้ใน [เอกสารประกอบของ Angular](https://angular.dev/best-practices/profiling-with-chrome-devtools)

ข้อควรพิจารณาอื่นๆ

ข้อควรพิจารณาที่สำคัญบางประการที่ควรนำมาพิจารณา

การแมปแหล่งที่มาและโค้ดที่มีการลดขนาด

แผนที่แหล่งที่มาเป็นเครื่องมือที่ใช้กันอย่างแพร่หลายซึ่งมีจุดมุ่งหมายเพื่อเชื่อมช่องว่างระหว่างโค้ดที่รวม / ลดขนาดแล้วกับโค้ดที่เขียนขึ้นมา ดังนั้น...

Source Map ไม่ควรแก้ปัญหาโค้ดที่มีการลดขนาดในแอปที่รวมกลุ่มใช่ไหม

แม้ว่าแผนที่แหล่งข้อมูลจะมีประโยชน์ แต่ก็ไม่ได้ช่วยแก้ปัญหาทั้งหมดเมื่อทำการโปรไฟล์เว็บแอปที่ซับซ้อนซึ่งย่อขนาดแล้ว การแมปแหล่งที่มาช่วยให้เครื่องมือสำหรับนักพัฒนาเว็บแมปโค้ดที่มีการลดขนาดกลับไปเป็นซอร์สโค้ดต้นฉบับได้ ซึ่งจะช่วยให้การแก้ไขข้อบกพร่องง่ายขึ้น อย่างไรก็ตาม การใช้เฉพาะ Source Map เพื่อวิเคราะห์ประสิทธิภาพอาจยังมีข้อจำกัดอยู่บ้าง ตัวอย่างเช่น การเลือกวิธีแยกส่วนภายในของเฟรมเวิร์กและโค้ดที่เขียนขึ้นมาด้วยภาพนั้นมีความซับซ้อนเมื่อใช้เฉพาะการแมปแหล่งที่มา ในทางกลับกัน API ความสามารถในการขยายจะช่วยให้คุณมีความยืดหยุ่นในการสร้างความแตกต่างนี้และนำเสนอในวิธีที่นักพัฒนาแอปเห็นว่าสะดวกที่สุด

ส่วนขยายเครื่องมือสำหรับนักพัฒนาเว็บใน Chrome:

ส่วนขยาย Chrome ที่ใช้ DevTools API เป็นเครื่องมือที่ใช้กันอย่างแพร่หลายในการขยายเครื่องมือสำหรับนักพัฒนาเว็บ

ตอนนี้ API นี้พร้อมใช้งานแล้ว เรายังจำเป็นต้องใช้ Profiler เฉพาะ (เช่น ส่วนขยายเครื่องมือสำหรับนักพัฒนาเว็บใน Chrome) หรือไม่

ไม่ API นี้ไม่ได้มีไว้เพื่อแทนที่หรือกีดกันการพัฒนาโปรแกรมสร้างโปรไฟล์เฉพาะ เช่น ส่วนขยายเครื่องมือสำหรับนักพัฒนาเว็บใน Chrome แต่ก็ยังคงมีฟีเจอร์ การแสดงภาพ และเวิร์กโฟลว์เฉพาะทางที่ปรับให้เหมาะกับความต้องการเฉพาะ API ความสามารถในการขยายแผงประสิทธิภาพมีจุดมุ่งหมายเพื่อสร้างการผสานรวมข้อมูลที่กำหนดเองกับภาพข้อมูลในเบราว์เซอร์ในแผงประสิทธิภาพได้อย่างราบรื่น

เส้นทางข้างหน้า

โอกาสของ Extensibility API

ทำงานกับเฟรมเวิร์กและการแยกส่วนเพิ่มเติม

เราตื่นเต้นกับเฟรมเวิร์กและการแยกส่วนอื่นๆ ที่ใช้ API นี้เพื่อปรับปรุงประสบการณ์การสร้างโปรไฟล์ของนักพัฒนาแอป ตัวอย่างเช่น React ได้นำ API ไปใช้ในเฟรมเวิร์กของตนเองในเวอร์ชันทดลอง การวัดประสิทธิภาพนี้จะแสดงการแสดงผลคอมโพเนนต์ฝั่งไคลเอ็นต์และฝั่งเซิร์ฟเวอร์ รวมถึงข้อมูล API การจัดกำหนดการของ React ดูข้อมูลเพิ่มเติมเกี่ยวกับฟีเจอร์นี้และวิธีเปิดใช้ในหน้าการโต้ตอบ

เวอร์ชันที่ใช้งานจริง

เป้าหมายอย่างหนึ่งของ API นี้คือการทำงานร่วมกับเฟรมเวิร์กและผู้ให้บริการการแยกข้อมูลโดยทั่วไปเพื่อนำการวัดผลไปใช้และเปิดใช้ในการสร้างเวอร์ชันที่ใช้งานจริง ซึ่งอาจส่งผลอย่างมากต่อประสิทธิภาพของแอปที่พัฒนาด้วยการแยกส่วนเหล่านี้ เนื่องจากนักพัฒนาแอปจะสามารถสร้างโปรไฟล์แอปพลิเคชันได้ตามประสบการณ์ของผู้ใช้ เราเชื่อว่า console.timeStamp API จะช่วยให้บรรลุเป้าหมายนี้ได้ เนื่องจากมีความเร็วและมีค่าใช้จ่ายต่ำ อย่างไรก็ตาม ปัจจุบันเฟรมเวิร์กยังคงทดสอบ API และตรวจสอบว่าการวัดผลประเภทใดที่ปรับขนาดได้และมีประโยชน์ต่อนักพัฒนาแอปมากกว่า