La strada percorsa finora
Un anno fa, Chrome ha annunciato il supporto iniziale per il debug di WebAssembly nativo in Chrome DevTools.
Abbiamo dimostrato il supporto di base per i passaggi e parlato delle opportunità che si apriranno in futuro con l'utilizzo delle informazioni DWARF anziché delle mappe di origine:
- Risolvere i nomi delle variabili
- Tipi di formattazione del codice
- Valutazione delle espressioni nelle lingue di origine
- …e molto altro ancora.
Oggi siamo lieti di mostrare le funzionalità promesse che prendono vita e i progressi compiuti dai team di Emscripten e Chrome DevTools nel corso di questo anno, in particolare per le app C e C++.
Prima di iniziare, tieni presente che questa è ancora una versione beta della nuova esperienza. Devi utilizzare la versione più recente di tutti gli strumenti a tuo rischio e, in caso di problemi, segnalali all'indirizzo https://issues.chromium.org/issues/new?noWizard=true&template=0&component=1456350.
Iniziamo con lo stesso semplice esempio C dell'ultima volta:
#include <stdlib.h>
void assert_less(int x, int y) {
if (x >= y) {
abort();
}
}
int main() {
assert_less(10, 20);
assert_less(30, 20);
}
Per compilarlo, utilizziamo la versione più recente di Emscripten
e passiamo un flag -g, proprio come nel post originale, per includere le informazioni di debugging:
emcc -g temp.c -o temp.html
Ora possiamo pubblicare la pagina generata da un server HTTP localhost (ad esempio con serve) e aprirla nell'ultima versione di Chrome Canary.
Questa volta avremo anche bisogno di un'estensione di supporto che si integri con gli strumenti di sviluppo di Chrome e lo aiuti a interpretare tutte le informazioni di debug codificate nel file WebAssembly. Installala seguendo questo link: goo.gle/wasm-debugging-extension
Ti consigliamo inoltre di attivare il debug di WebAssembly in Esperimenti di DevTools. Apri Chrome DevTools, fai clic sull'icona a forma di ingranaggio (⚙) nell'angolo in alto a destra del riquadro di DevTools, vai al riquadro Sperimentali e seleziona Debug WebAssembly: abilita il supporto DWARF.

Quando chiudi Impostazioni, DevTools ti suggerirà di ricaricarsi per applicare le impostazioni, quindi facciamo proprio questo. È tutto per la configurazione singola.
Ora possiamo tornare al riquadro Origini, attivare Metti in pausa su eccezioni (icona ⏸), quindi selezionare Metti in pausa su eccezioni rilevate e ricaricare la pagina. Dovresti vedere DevTools in pausa su un'eccezione:

Per impostazione predefinita, si arresta su un codice di collegamento generato da Emscripten, ma a destra puoi vedere una visualizzazione Call Stack che rappresenta lo stack trace dell'errore e puoi passare alla riga C originale che ha chiamatoabort:

Ora, se guardi nella visualizzazione Ambito, puoi vedere i nomi e i valori originali delle variabili nel codice C/C++ e non devi più capire il significato di nomi alterati come $localN e il loro rapporto con il codice sorgente che hai scritto.
Questo vale non solo per i valori primitivi come gli interi, ma anche per i tipi composti come strutture, classi, array e così via.
Supporto di tipi avanzati
Vediamo un esempio più complicato per mostrarli. Questa volta, disegneremo un frattale di Mandelbrot con il seguente codice C++:
#include <SDL2/SDL.h>
#include <complex>
int main() {
// Init SDL.
int width = 600, height = 600;
SDL_Init(SDL_INIT_VIDEO);
SDL_Window* window;
SDL_Renderer* renderer;
SDL_CreateWindowAndRenderer(width, height, SDL_WINDOW_OPENGL, &window,
&renderer);
// Generate a palette with random colors.
enum { MAX_ITER_COUNT = 256 };
SDL_Color palette[MAX_ITER_COUNT];
srand(time(0));
for (int i = 0; i < MAX_ITER_COUNT; ++i) {
palette[i] = {
.r = (uint8_t)rand(),
.g = (uint8_t)rand(),
.b = (uint8_t)rand(),
.a = 255,
};
}
// Calculate and draw the Mandelbrot set.
std::complex<double> center(0.5, 0.5);
double scale = 4.0;
for (int y = 0; y < height; y++) {
for (int x = 0; x < width; x++) {
std::complex<double> point((double)x / width, (double)y / height);
std::complex<double> c = (point - center) * scale;
std::complex<double> z(0, 0);
int i = 0;
for (; i < MAX_ITER_COUNT - 1; i++) {
z = z * z + c;
if (abs(z) > 2.0)
break;
}
SDL_Color color = palette[i];
SDL_SetRenderDrawColor(renderer, color.r, color.g, color.b, color.a);
SDL_RenderDrawPoint(renderer, x, y);
}
}
// Render everything we've drawn to the canvas.
SDL_RenderPresent(renderer);
// SDL_Quit();
}
Puoi vedere che questa applicazione è ancora abbastanza piccola: è un singolo file contenente 50 righe di codice, ma questa volta sto utilizzando anche alcune API esterne, come la libreria SDL per la grafica e i numeri complessi della libreria standard C++.
Lo compilerò con lo stesso flag -g di cui sopra per includere informazioni di debug e chiederò anche a Emscripten di fornire la libreria SDL2 e di consentire una memoria di dimensioni arbitrarie:
emcc -g mandelbrot.cc -o mandelbrot.html \
-s USE_SDL=2 \
-s ALLOW_MEMORY_GROWTH=1
Quando visito la pagina generata nel browser, vedo la bellissima forma frattale con alcuni colori casuali:

Quando apro DevTools, riesco di nuovo a vedere il file C++ originale. Questa volta, però, non c'è un errore nel codice (meno male!), quindi impostiamo un breakpoint all'inizio del codice.
Quando ricarichiamo di nuovo la pagina, il debugger si mette in pausa proprio all'interno del codice sorgente C++:

Possiamo già vedere tutte le nostre variabili a destra, ma al momento solo width
e height sono inizializzate, quindi non c'è molto da controllare.
Impostiamo un altro punto di interruzione all'interno del nostro loop Mandelbrot principale e riprendiamo l'esecuzione per andare un po' avanti.

A questo punto, il nostro palette è stato riempito con alcuni colori casuali, e possiamo espandere sia l'array stesso sia le singole strutture
SDL_Color e ispezionarne i componenti per verificare che
tutto sia a posto (ad esempio, che il canale "alpha" sia sempre impostato su
opacità totale). Analogamente, possiamo espandere e controllare le parti reale e immaginaria del numero complesso memorizzato nella variabile center.
Se vuoi accedere a una proprietà nidificata in modo complesso, che altrimenti è difficile da raggiungere tramite la visualizzazione Ambito, puoi utilizzare anche la valutazione della console. Tuttavia, tieni presente che le espressioni C++ più complesse non sono ancora supportate.
![Riquadro della console che mostra il risultato di "palette[10].r"](https://developer.chrome.com/static/blog/wasm-debugging-2020/image/console-panel-showing-re-95af81d5ec613.png?authuser=14&hl=it)
Riprendiamo l'esecuzione alcune volte e vediamo come cambia anche x interno: controllando di nuovo la visualizzazione Ambito, aggiungendo il nome della variabile alla lista di controllo, valutandola nella console o passando il mouse sopra la variabile nel codice sorgente:

Da qui, possiamo eseguire il passaggio all'istruzione C++ o ignorarla e osservare anche come cambiano altre variabili:

Ok, tutto funziona bene quando sono disponibili informazioni di debug, ma cosa succede se vogliamo eseguire il debug di un codice che non è stato creato con le opzioni di debug?
Debug di WebAssembly non elaborato
Ad esempio, abbiamo chiesto a Emscripten di fornirci una libreria SDL precompilata, anziché compilarla noi stessi dal codice sorgente, quindi, almeno al momento, non c'è modo per il debugger di trovare le origini associate.
Riproviamo ad accedere a SDL_RenderDrawColor:

Torniamo all'esperienza di debug di WebAssembly non elaborata.
Sembra un po' spaventoso e non è qualcosa che la maggior parte degli sviluppatori web dovrà mai gestire, ma a volte potresti voler eseguire il debug di una libreria creata senza informazioni di debug, ad esempio perché si tratta di una libreria di rd su cui non hai alcun controllo o perché hai riscontrato uno di quei bug che si verificano solo in produzione.
Per aiutarti in questi casi, abbiamo apportato alcuni miglioramenti anche all'esperienza di debugging di base.
Innanzitutto, se in precedenza hai utilizzato il debug di WebAssembly non elaborato, potresti notare che l'intero disassemblage ora viene mostrato in un unico file. Non dovrai più indovinare a quale funzione potrebbe corrispondere una voce Origini wasm-53834e3e/
wasm-53834e3e-7.
Schema di generazione del nuovo nome
Abbiamo migliorato anche i nomi nella visualizzazione di smontaggio. In precedenza, venivano visualizzati solo gli indici numerici o, in caso di funzioni, nessun nome.
Ora generiamo i nomi in modo simile ad altri strumenti di smontaggio, utilizzando i suggerimenti della sezione dei nomi di WebAssembly, i percorsi di importazione/esportazione e, infine, se non funzionano, li generiamo in base al tipo e all'indice dell'elemento, ad esempio $func123. Puoi vedere come, nello screenshot qui sopra, questo aiuta già a ottenere stacktrace e disassembly leggermente più leggibili.
Quando non sono disponibili informazioni sul tipo, potrebbe essere difficile ispezionare qualsiasi valore oltre a quelli primitivi. Ad esempio, i puntatori verranno visualizzati come interi regolari, senza alcun modo di sapere cosa è memorizzato al loro interno nella memoria.
Ispezione della memoria
In precedenza, per cercare singoli byte potevi espandere solo l'oggetto memoria WebAssembly, rappresentato da env.memory nella visualizzazione Ambito. Questo approccio ha funzionato in alcuni scenari banali, ma non era particolarmente comodo da espandere e non consentiva di reinterpretare i dati in formati diversi dai valori in byte. Abbiamo aggiunto anche una nuova funzionalità per aiutarti: un ispezionatore della memoria lineare.
Se fai clic con il tasto destro del mouse su env.memory, ora dovresti visualizzare una nuova
opzione denominata Esamina memoria:

Dopo aver fatto clic, viene visualizzato un Memory Inspector, in cui puoi ispezionare la memoria WebAssembly nelle visualizzazioni esadecimali e ASCII, accedere ad indirizzi specifici e interpretare i dati in diversi formati:

Scenari avanzati e avvertenze
Profilazione del codice WebAssembly
Quando apri DevTools, il codice WebAssembly viene "ridotto" a una versione non ottimizzata per abilitare il debug. Questa versione è molto più lenta,
il che significa che non puoi fare affidamento su console.time, performance.now
e su altri metodi per misurare la velocità del codice quando DevTools è aperto, poiché i numeri ottenuti non rappresentano affatto le prestazioni reali.
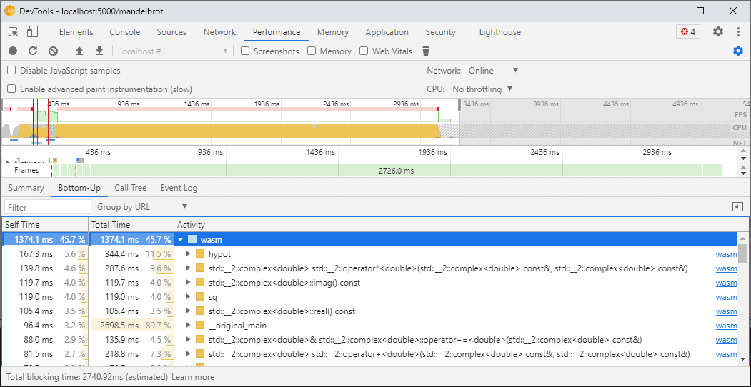
Ti consigliamo invece di utilizzare il pannello Rendimento di DevTools, che eseguirà il codice a velocità massima e ti fornirà un'analisi dettagliata del tempo trascorso nelle diverse funzioni:

In alternativa, puoi eseguire l'applicazione con DevTools chiuso e aprirlo al termine per ispezionare la console.
Miglioreremo gli scenari di profilazione in futuro, ma per il momento è un caveat da tenere presente. Per scoprire di più sugli scenari di tiering di WebAssembly, consulta la nostra documentazione sulla pipeline di compilazione di WebAssembly.
Creazione di build e debug su macchine diverse (inclusi Docker / host)
Quando esegui la compilazione in Docker, in una macchina virtuale o su un server di compilazione remoto, è probabile che si verifichino situazioni in cui i percorsi dei file di origine utilizzati durante la compilazione non corrispondono ai percorsi sul tuo file system su cui vengono eseguiti gli strumenti di sviluppo di Chrome. In questo caso, i file vengono visualizzati nel riquadro Origini, ma non vengono caricati.
Per risolvere il problema, abbiamo implementato una funzionalità di mappatura dei percorsi nelle opzioni di estensione C/C++. Puoi utilizzarlo per rimappare percorsi arbitrari e aiutare DevTools a individuare le origini.
Ad esempio, se il progetto sulla tua macchina host si trova in un percorsoC:\src\my_project, ma è stato creato all'interno di un contenitore Docker in cui quel percorso era rappresentato come /mnt/c/src/my_project, puoi rimappare nuovamente il percorso durante il debug specificando questi percorsi come prefissi:

Il primo prefisso trovato "vince". Se hai dimestichezza con altri debugger C++, questa opzione è simile al comando set substitute-path in GDB o a un'impostazione target.source-map in LLDB.
Debug delle build ottimizzate
Come per qualsiasi altra lingua, il debug funziona al meglio se le ottimizzazioni sono disabilitate. Le ottimizzazioni potrebbero inserire funzioni una nell'altra, riordinare il codice o rimuoverne parti del tutto e tutto ciò potrebbe confondere il debugger e, di conseguenza, te come utente.
Se non ti dispiace un'esperienza di debug più limitata e vuoi comunque eseguire il debugging di una build ottimizzata, la maggior parte delle ottimizzazioni funzionerà come previsto, ad eccezione dell'inserimento in linea delle funzioni. Prevediamo di risolvere i problemi rimanenti in futuro, ma per il momento utilizza -fno-inline per disattivarlo durante la compilazione con qualsiasi ottimizzazione a livello di -O, ad esempio:
emcc -g temp.c -o temp.html \
-O3 -fno-inline
Separazione delle informazioni di debug
Le informazioni di debug conservano molti dettagli sul codice, tipi, variabili, funzioni, ambiti e posizioni definiti, ovvero tutto ciò che potrebbe essere utile al debugger. Di conseguenza, spesso può essere più grande del codice stesso.
Per velocizzare il caricamento e la compilazione del modulo WebAssembly, potresti
spartire queste informazioni di debug in un file WebAssembly distinto. Per farlo in Emscripten, passa un flag -gseparate-dwarf=… con il nome del file che preferisci:
emcc -g temp.c -o temp.html \
-gseparate-dwarf=temp.debug.wasm
In questo caso, l'applicazione principale memorizza solo un nome filetemp.debug.wasm e l'estensione di supporto sarà in grado di trovarlo e caricarlo quando apri DevTools.
Se combinata con le ottimizzazioni descritte sopra, questa funzionalità può essere utilizzata anche per pubblicare build di produzione quasi ottimizzate della tua applicazione e successivamente eseguire il debug con un file secondario locale. In questo caso, dobbiamo anche sostituire l'URL memorizzato per aiutare l'estensione a trovare il file secondario, ad esempio:
emcc -g temp.c -o temp.html \
-O3 -fno-inline \
-gseparate-dwarf=temp.debug.wasm \
-s SEPARATE_DWARF_URL=file://[local path to temp.debug.wasm]
To be continued…
Wow, quante nuove funzionalità!
Con tutte queste nuove integrazioni, Chrome DevTools diventa un debugger valido e potente non solo per JavaScript, ma anche per le app C e C++, semplificando più che mai il trasferimento di app create in una serie di tecnologie a un web cross-platform condiviso.
Tuttavia, il nostro percorso non è ancora terminato. Ecco alcune delle funzionalità su cui lavoreremo da qui in poi:
- Eliminazione delle imperfezioni nell'esperienza di debug.
- È stato aggiunto il supporto per i formattatori di tipi personalizzati.
- Stiamo lavorando a miglioramenti al profiling per le app WebAssembly.
- È stato aggiunto il supporto per la copertura del codice per trovare più facilmente il codice inutilizzato.
- Miglioramento del supporto delle espressioni nella valutazione della console.
- Aggiunta del supporto per altre lingue.
- …e altro ancora.
Nel frattempo, aiutaci a risolvere il problema provando la versione beta corrente sul tuo codice e segnalando eventuali problemi rilevati all'indirizzo https://issues.chromium.org/issues/new?noWizard=true&template=0&component=1456350.
Scaricare i canali di anteprima
Valuta la possibilità di utilizzare Chrome Canary, Dev o Beta come browser di sviluppo predefinito. Questi canali di anteprima ti consentono di accedere alle funzionalità più recenti di DevTools, di testare API di piattaforme web all'avanguardia e di trovare i problemi sul tuo sito prima che lo facciano gli utenti.
Contatta il team di Chrome DevTools
Utilizza le seguenti opzioni per discutere di nuove funzionalità, aggiornamenti o qualsiasi altro argomento relativo a DevTools.
- Inviaci feedback e richieste di funzionalità all'indirizzo crbug.com.
- Segnala un problema DevTools utilizzando Altre opzioni > Guida > Segnala un problema DevTools in DevTools.
- Invia un tweet all'account @ChromeDevTools.
- Lascia un commento sui video di YouTube Novità di DevTools o sui video di YouTube Suggerimenti per DevTools.